Altair Silicon Debug Tools
Faster IC Design Debugging with Smart Visualization
Designing and debugging modern integrated circuits (ICs) is highly complex, requiring companies to assemble large design and verification teams to identify and resolve issues. Altair® Silicon Debug Tools™ is a high-capacity, high-performing solution that reduces complexity for design teams and empowers users of all levels to rapidly debug IC designs, significantly shortening the development cycle.
Altair’s IC debug capabilities handle an exceptional range of system, register-transfer level (RTL), gate-level, and SPICE-level design abstractions for modern system-on-chip (SoC) platforms, ensuring that semiconductor designs reach the manufacturing stage fault-free.
Key Features
Mixed-Signal Design Verification
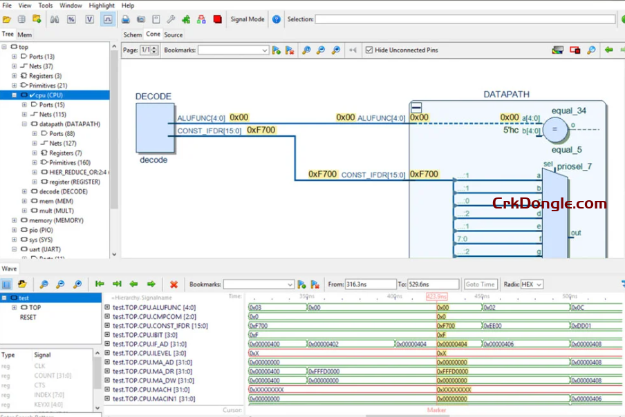
Debug complex chip designs and IP building blocks with smart incremental schematic navigation, logic cone extraction, digital and analog waveform viewing, and RTL source code exploration.
One Solution for Any Chip, SoC, or IP
Smoothly integrate and validate complex SoC designs. Altair’s all-in-one StarVision PRO easily handles all digital, analog, or mixed-signal design components and any hard or soft IP building blocks.
High-Capacity IC Design Database
Altair’s silicon debugging tools solution offers a high-performance and memory-efficient database that easily handles designs for large, application-specific integrated circuits (ASICs), SoCs, and field programmable gate arrays (FPGAs).
Open Silicon Debugging Tools
IC designs need to meet performance, integrity, and technical specifications without errors. Altair’s debug solutions offer open, application programming interface (API) customization to debug the most complex designs efficiently while maintaining lower development costs.
Intuitive GUI Cockpit
Designers can generate debugging views on the fly and easily and incrementally navigate through large and intricate models such as central-processing-unit (CPU), graphics-processing-unit (GPU), artificial intelligence (AI), and machine-learning designs.
Workflow Compatibility
Silicon Debug Tools support all industry standard EDA file formats including SystemVerilog, Verilog, VHDL, SPICE, HSPICE, SPECTRE, ELDO, SPEF/DSPF, VCD, and SDF.

Altair Silicon Debug Tools 2025



