PREEvision V10 is a major release of the PREEvision software suite, developed by Vector Informatik GmbH, a comprehensive model-based systems engineering (MBSE) tool for electrical/electronic (E/E) architecture design in automotive, medical, railway, and industrial applications. PREEvision supports the full Requirements-Functional-Logical-Physical (RFLP) development process, enabling holistic E/E systems engineering from early concept to wiring harness production. V10 focuses on advanced communication design flexibility, bridging signal-based and service-oriented architectures, and enhancing integration between AUTOSAR Classic and Adaptive platforms. It builds on V9.x with improved usability, performance, and support for diverse bus technologies (e.g., CAN, FlexRay, Ethernet, SOME/IP). As of September 2025, the current major series is V10.x (with updates up to 10.16), making V10.0 a foundational release for modern software-defined vehicles (SDVs) and zonal architectures.
Key New Features and Improvements in PREEvision 10.0
V10 introduces powerful options for communication-centric workflows, independent of traditional logical/software architecture derivations. It emphasizes ergonomics, performance optimizations, and easier modeling of hybrid AUTOSAR environments. Highlights include:
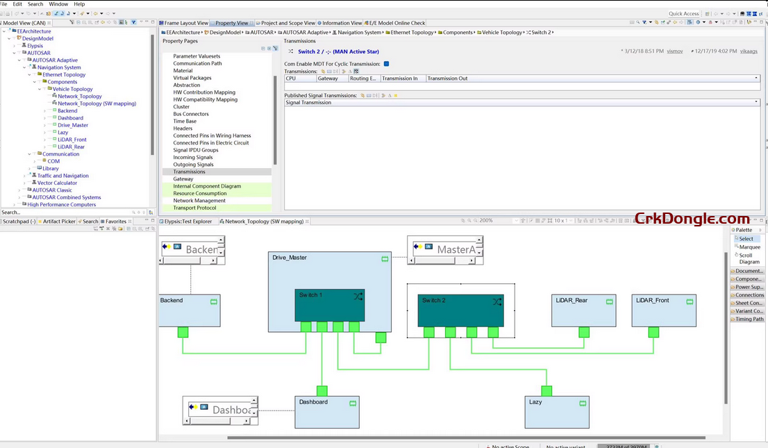
- Extended Communication Design: Enables purely signal-driven communication designs, developed independently of logical or software architectures. Supports all major bus technologies and design strategies, allowing flexible engineering regardless of process constraints.
- Hybrid AUTOSAR Support: Improved modeling of combined AUTOSAR Classic and Adaptive systems. Services from AUTOSAR Adaptive can be directly allocated to signals in AUTOSAR Classic, creating a seamless bridge between service-oriented (Adaptive) and signal-based (Classic) communication paradigms. Includes consistency checks for AUTOSAR-compliant modeling.
- Signal-to-Service Mappings: Facilitates allocation of Adaptive services to Classic signals, enhancing interoperability in mixed architectures for complex data types and network management.
- Usability and Performance Enhancements: Overhauled explorer tools for simpler modeling of software and diagnostic functions. Optimizations reduce load times for large models and improve overall application responsiveness. Additional use cases for communication design streamline workflows.
- Diagnostic and Data Type Improvements: Simplified creation and refinement of data types with initial value definitions. Supports system-wide diagnostic data (e.g., DIDs, DTCs) linked to software ports, integrable with tools like Vector’s CANdelaStudio.

PREEvision V10.19.0



